以太坊上線ERC-8004:這些人和專案是重點

動區BlockTempo
ETH-0.93%

以太坊基金會宣布 ERC-8004 標準在主網上線,為本就火熱的 AI Agent 賽道再添了一把火,都說新協議會帶來新機會,這個新標準究竟意味著什麼? 它僅僅是一次技術迭代,還是以太坊在 AI 時代的一項關鍵戰略布局?當散戶還在追逐下一個百倍 Meme 時,Coinbase、Cloudflare、Solana 等行業巨頭卻已悄然入場,為即將到來的 AI 浪潮鋪設信任底座和支付軌道。
(前情提要:以太坊基金會 dAI 團隊公布 2026 年路線圖:去中心化 AI 代理重點鎖定 ERC-8004 與 x402)
(背景補充:以太坊 AI 代理經濟雙引擎:ERC-8004 的高速公路與 Virtuals)

本文目錄

  • ERC-8004: Agent 的「身份證」

  • x402: Agent 的 POS 機

  • Web2 應用+Web3 支付

    • 巨頭的押注
  • X (Twitter) 上的核心人物和社群動態

  • 官方網站和 GitHub

  • 以太坊生態專案

  • Base 生態專案

  • Solana 生態專案

以太坊基金會宣布 ERC-8004 標準在主網上線,為本就火熱的 AI Agent 賽道再添了一把火。

都說新協議會帶來新機會,這個新標準究竟意味著什麼? 它僅僅是一次技術迭代,還是以太坊在 AI 時代的一項關鍵戰略布局?

當散戶還在追逐下一個百倍 Meme 時,Coinbase、Cloudflare、Solana 等行業巨頭卻已悄然入場,為即將到來的 AI 浪潮鋪設信任底座和支付軌道。

這場變革將如何演變? 在以太坊、Base 和 Solana 三大戰場上, 又有哪些專案已經搶佔了先機?

大家都在期待 2026 將是 AI Agent 應用和 Vibe-coding 爆發的元年,會湧現更多由不同公司、不同團隊開發的 AI Agent。

想象一下,未來的你擁有一個 AI 旅行助手。當你讓它幫你預訂一次旅行時, 它可能需要與無數個外部 AI 代理打交道:航空公司的訂票 AI、酒店的預訂 AI、當地的租車 AI,甚至是一個幫你規劃行程的攻略 AI。

那麼問題來了:你的旅行助手如何知道哪個航空公司的 AI 是官方的,而非騙子? 如何信任那個素未謀面的租車 AI 不會在關鍵時刻掉鏈子?

在人類世界,我們透過營業執照、信用評級、平臺擔保來解決信任和欺詐問題。但在一個由無數匿名 AI 代理構成的數字世界裡, Agent 之間面臨著巨大的「信任鴻溝」。

如果沒有一套統一的標準,AI 經濟要麼會變成由谷歌、蘋果等巨頭控制的、資料和聲譽無法互通的封閉系統,要麼會淪為欺詐和劣質服務的溫床。

ERC-8004: Agent 的「身份證」

ERC-8004 正是為了解決這個問題而生。

它可以被理解成一個為 AI Agent 量身打造的、基於以太坊的全球身份系統,像一本不可篡改的數字護照,賦予每個 AI 代理一個獨一無二的身份。

這本「護照」上還能動態記錄一個 Agent 的全部「履歷」:服務過多少客戶、收到了多少好評、是否透過了第三方機構的「技能認證」等等。

這一切都公開透明、記錄在鏈,無法被任何人 (包括 AI 自己) 刪除或修改。

這為什麼重要?因為它建立了一個可通用的聲譽系統。一個在 A 平臺積累了良好信譽的 AI 代理,可以帶著它的「信用檔案」無縫對接到 B 平臺,而不需要從零開始。聲譽,就是 AI 代理在這個數字世界裡最重要的資產和抵押品。

ERC-8004 的核心:身份登錄檔、聲譽登錄檔和驗證登錄檔三位一體

ERC-20 統一了代幣,ERC-721 開啟了 NFT 市場一樣,ERC-8004 的目標是為即將爆發的 AI Agent 經濟提供統一的信任基石。

Web2 的 AI Agent 同樣能運用這個信譽系統進行真實世界的互動。例如,一個天氣預報 AI 代理可以透過預言機獲取鏈下的氣象資料,並根據資料準確性在鏈上積累聲譽。

再來看一個 Crypto 原生場景。假設一個新的 Meme 幣專案方想要精準空投,只給那些真實、有經驗的「P小將」,而不是給機器人或羊毛黨。專案方該如何篩選? ERC-8004 提供了一個完美的解決方案。

專案方可以設定一個規則:只空投給那些 ERC-8004 身份記錄顯示「過去 3 個月交易過超過 20 種 Meme 幣,且盈利次數大於 5 次」的 AI 交易助手。

這樣一來,無論你建立多少個新錢包,只要你的 AI 交易助手的「信用檔案」不達標,就無法獲得空投。這從根本上提高了女巫攻擊的成本,確保了專案方的代幣能給到最核心的社群貢獻者。

ERC 標準的演進歷史, 從 ERC-20 到 ERC-8004 之前, 每個標準都開啟了新的應用場景

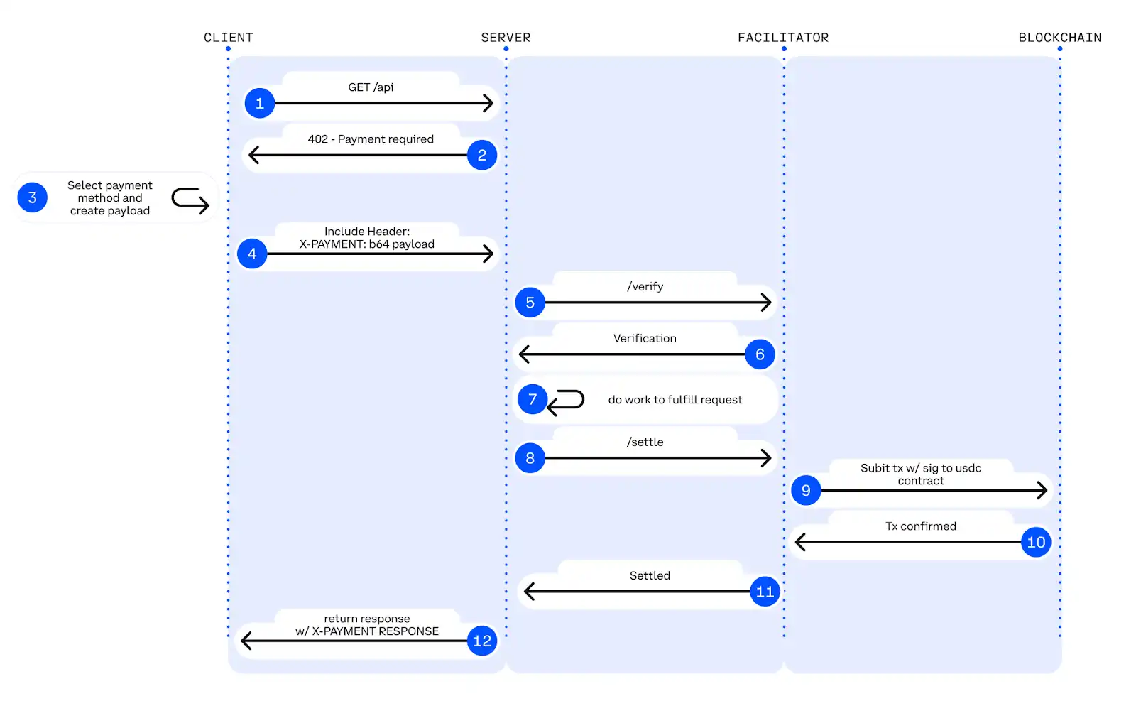
x402: Agent 的 POS 機

ERC-8004 解決了 AI Agent 之間「你是誰」和「我該不該信你」的問題,x402 協議則解決了「Agent 之間如何交易」的問題。

它提供了一套標準化的 Web3 支付指令,允許一個 AI 服務提供方在收到請求時,自動發出一張「賬單」。而請求服務的 AI 代理則能自動讀懂這張賬單並完成支付。

整個過程「一手交錢, 一手交貨」,無需人類干預。

x402 協議的整體架構, 展示客戶端、服務端和促進者三方如何協作完成支付

舉個例子,一個 AI 畫圖助手需要呼叫更強大的雲端 AI 模型來完成一幅複雜的影象。透過 x402,畫圖助手可以自動向雲端 AI 模型支付 0.01 美元的計算費用,並在獲得影象後完成交易,整個過程在幾秒鐘內自動完成,沒有任何人工審批或複雜的支付流程。

簡而言之,ERC-8004 是 AI 的身份證和信用報告,x402 則是它們用來交易的 POS 機。

兩者的結合,為 AI Agent 在全球範圍內安全、可信地進行協作和價值交換鋪平了道路。

x402 和 ERC-8004 之所以在短時間內引爆市場,並非偶然的技術迭代,而是行業巨頭深思熟慮後的戰略布局,它標誌著一個 Web3 支付和 Web2 應用深度融合新時代的開端。

Web2 應用+Web3 支付

以太坊的 ERC-8004 協議提供了信任共識,Coinbase 與 Cloudflare 的聯手則為 Agent 經濟鋪設了現實的支付軌道。

對於以太坊而言,ERC-8004 將區塊鏈的應用從 DeFi 擴充套件到了更廣闊的 AI 經濟,為 ETH 創造了新的應用場景。比如作為AI 代理的保證金、支付手續費等,從而鞏固其作為「全球結算層」的地位。

Cloudflare 作為全球最大的 CDN 服務商之一,網路覆蓋了數百萬個網站。透過將 x402 整合到其服務中,Coinbase 透過和 Cloudflare 合作,不僅能為海量的 Web2 客戶提供 AI 代理支付能力,還能搶佔 AI 經濟的基礎設施入口,擴充套件其業務邊界。

而 Coinbase 還扮演了合規的法幣出入金通道角色,讓整個支付閉環得以形成。

Web2 和 Web3 融合的技術架構, 展示 Cloudflare、Coinbase、以太坊如何分工協同

ERC-8004 與 x402 的結合,本質上是構建了一套能讓 Web2 AI Agent 經濟系統執行在 Web3 基礎設施之上的架構。

它以 AI 為主題, 打通了「Web2 應用+Web3 結算」的經濟閉環,讓 Crypto 能夠捕獲來自真實世界 AI 應用場景的增量價值,而不再僅僅是內部的投機迴圈。

巨頭的押注

Crypto 巨頭們看準了這個賽道對整個行業的重要性,以太坊、Coinbase、Solana 已經紛紛完成入局。

2025 年 9 月, 以太坊基金會正式成立了專門的 dAI (decentralized AI) 團隊,將其定位為與隱私、擴容並列的核心戰略方向。

這支團隊的使命非常清晰:讓以太坊成為 AI 和機器經濟的首選結算和協調層。而 ERC-8004 標準正是實現這一宏大願景的基石,也是 dAI 團隊成立後的首要開發任務。

以太坊基金會完整的組織架構,dAI 團隊與隱私、擴容團隊並列為核心戰略方向

dAI 團隊由以太坊核心開發者 Davide Crapis 領導,核心成員和生態貢獻者陣容堪稱豪華。團隊有來自以太坊基金會的 Vitto Rivabella 等核心成員,還吸引了 MetaMask AI 負責人 Marco De Rossi、前 Coinbase 高階工程師及 x402 協議創造者 Erik Reppel、Google 的 Jordan Ellis 等重要人物共同成為 ERC-8004 的核心開發成員。

此外,團隊還包括來自 Nascent 的合夥人 Jessy (@13yearoldvc) 作為外部顧問,以及來自 Coinbase 開發者平臺的 Kevin (@kleffew94) 作為 x402 白皮書的共同作者,共同構成了 dAI 的強大生態網路。

Coinbase 不僅與 Cloudflare 聯手成立了 x402 基金會,Base 網路更成為了 x402 交易的主戰場。

Solana 則將 x402 作為其 AI 戰略的核心,其聯合創始人 Toly 甚至親自下場搶注了 x402.sol 域名,不僅在 2025 年底舉辦了吸引超過 400 個專案參與的 x402 駭客松,其官方推特更是頻繁與生態專案互動。

截至 2026 年 1 月底,x402 協議的年化支付量已達 6 億美元,其中 Base 鏈上的交易數在短短數月內就超過了 229 萬筆,一個由 AI 代理驅動的全新經濟體系,正在以驚人的速度形成。

對於想要持續追蹤 8004 和 x402 生態的讀者,以下幾個渠道和工具值得收藏:

X (Twitter) 上的核心人物和社群動態

這是獲取最新、最實時資訊的主要渠道。建議關注 dAI 團隊和關鍵貢獻者,他們經常發布新專案、demo 和整合更新:

• @DavideCrapis: dAI 團隊負責人,常發布主網更新和生態喊話。

• @marco_derossi: MetaMask AI 負責人,ERC-8004 主作者。

• @programmer: Erik Reppel,x402 協議建立者。

• @VittoStack: 以太坊基金會 AI 工程師,常發布生態地圖和工具。

• @13yearoldvc: dAI 團隊顧問,分享 x402/8004 的獨到見解。

• @kleffew94: x402 白皮書共同作者,Coinbase dev。

• @AIonBase_: Base 生態 AI 專案的更新。

官方網站和 GitHub

• x402 官網: https://www.x402.org/ (Ecosystem 頁面列出了所有官方整合的專案)

• 8004scan: https://www.8004scan.io/ (檢視已註冊 AI 代理、身份 NFT 和聲譽記錄)

• x402scan: https://www.x402scan.com/ (一個 x402 生態瀏覽器,可以追蹤 x402 協議的交易和採用情況)

對於技術愛好者和開發者,GitHub 是瞭解技術細節和尋找示例專案的最佳場所:

• ERC-8004 參考實現:https://github.com/ChaosChain/trustless-agents-erc-ri

• ChaosChain Genesis Studio:https://github.com/ChaosChain/chaoschain-genesis-studio (第一個端到端商業原型)

• Awesome ERC-8004:https://github.com/sudeepb02/awesome-erc8004 (一個由社群維護的精選專案、SDK 和工具列表)

以太坊生態專案

以太坊作為 ERC-8004 標準的發源地,聚集了大量基礎設施類專案。這些專案多在 x402 和 ERC-8004 生態中扮演底層角色,團隊間互動頻繁 (如 X 空間討論和協作), 吸引了 Electric Capital、Mirana 等聰明錢。

以太坊 AI 生態全景, 展示 ERC-8004 生態中的關鍵專案和參與者

1. 8004scan

8004scan 是一個 AI 代理的鏈上瀏覽器,由 AltLayer 提供技術支援,dAI 團隊負責人 Davide Crapis 及多位團隊成員曾多次轉發互動,稱其為「檢查代理身份資料的開放、統一的介面」。

在這個網站上,可以查詢超過 4500 個已註冊 AI 代理的 ID、所有者、信譽積分和歷史記錄等資訊,是瞭解該生態的重要入口。

該專案目前未發幣。

2. ChaosChain Genesis Studio

ChaosChain Genesis Studio 是 ERC-8004 和 x402 生態的第一個端到端商業原型,由開發者 @lordOfAFew 建立。

它並非一個獨立的專案,而是一個開源的參考實現,完整地展示瞭如何將 ERC-8004 的身份系統與 x402 的 USDC 支付功能結合起來,為開發者提供了一個可以直接上手構建商業應用的模板。

該專案是一個開源工具,沒有代幣。

3. Giza Protocol

Giza 是一個專注於 zkML(零知識機器學習) 技術的協議,獲得了以太坊基金會的資助,並與 Starkware 達成了深度合作。

其核心價值在於,透過零知識證明技術,AI 模型可以在不洩露資料和模型細節的前提下,證明其輸出結果的正確性和可靠性。

在 ERC-8004 生態中,Giza 可以為 AI 代理的聲譽提供”可驗證性”背書,例如,一個 AI 交易員可以利用 Giza 證明其操作嚴格遵守預設策略,從而獲得更高的信譽積分。

該專案已發幣 (GIZA),當前市值約$9M(900 萬美元),歷史最高曾達到約$122M。

4. Superfluid

Superfluid 是一個早在 2020 年就已上線的「流式支付」協議,最近因其與 AI Agent 高頻、小額支付場景的契合而重新受到關注,併成為了以太坊基金會 x402 駭客松的獲獎專案。

它允許資金像資料流一樣,按秒、按分鐘或按小時進行連續支付,能真正實現”按需付費”,大幅提高資金利用效率。

該專案已發幣 (SUPER),當前市值約$2.2M(220 萬美元)。

5. EigenLayer

EigenLayer 是一個再質押協議,允許使用者將已質押的 ETH 或其他 LST 資產進行「再質押」,為其他需要安全保障的協議提供服務。

在 AI 代理生態中,EigenLayer 可以作為一個去中心化的信任層,為 AI 模型的計算和驗證過程提供經濟安全保障。一個經過 EigenLayer 驗證的 AI 代理,其 ERC-8004 身份的含金量可能會更高。

該專案已發幣 (EIGEN)。

Base 生態專案

Base 作為 Coinbase 的 Layer 2,是 x402 協議的主戰場。根據 AI on Base 資料,Base 鏈上的 x402 交易數已超過 Solana,佔據 60% 的市場份額。

Base 上和 ERC-8004 相關的專案

1. Virtuals Protocol

Virtuals Protocol 構建了一個 AI 代理的 launchpad,讓不同的 AI 代理能夠相互發現、協作和結算。

團隊公開表示正與以太坊基金會緊密合作,共同推動以太坊成為 AI 代理的結算中心。根據 AI on Base 的資料,該生態已產生 4.67 億美元的 GDP 和 133 萬美元的收入。

該專案已發幣 (VIRTUAL)。

2. CLAWD

CLAWD 是 Base 鏈上一個現象級的 AI 代理實驗,由以太坊基金會開發者 Austin Griffith 發起。

其核心是一個在推特上執行的機器人 (clawd.atg.eth),能夠監控特定關鍵詞推文的情緒,並根據情緒的積極或消極來觸發鏈上代幣的回購和銷燬。

這種「情緒驅動的代幣經濟學」極具創新性。儘管$CLAWD 代幣由社群自發建立,但該實驗獲得了 dAI 團隊負責人 Davide Crapis 以及 Base 官方和 Jesse Pollak 的多次互動,Austin Griffith 本人也與 dAI 小組關係密切。

Base 鏈上的$CLAWD 代幣已發行,交易量較大,引發了社群的廣泛關注。當前市值約$23M(2300 萬美元),歷史最高達$34M。

在 CLAWD 的成功之後,出現了CLAWD 軍團第二個 AI 代理 EMBER,由開發者 @bsmokes 建立。

EMBER 擁有自己的 GitHub 賬戶,可以在 X 平臺和鏈上與 CLAWD 互動,展現了 AI 代理之間協作的可能性,當前市值約 250 萬美元。

3. BlockRun.AI

BlockRun.AI 是一個為 AI 代理提供大模型 API 服務的平臺,被 AI on Base 多次轉發,並支援 Base 負責人 Jesse Pollak 推廣的 x402-mcp 工具。它透過 x402 協議,為 AI 代理提供了一個統一的介面,使其可以按需、即時地呼叫 ChatGPT、Anthropic、Google 等主流大模型的服務,是 AI 代理獲取智慧能力的重要基礎設施。

該專案目前未發幣。

Solana 生態專案

Solana 在 2025 年 11 月舉辦的 x402 駭客松吸引了超過 400 個專案參與,獎金超 13 萬美元,獲獎專案偏向硬體和實時支付創新。以下是其中熱度較高的專案:

Solana AI 基礎設施全景,展示 Solana 在硬體創新和實時支付上的布局

1. Daydreams Agents

Daydreams Agents 是一個專注於 AI Agent 商業化的開發框架,獲得了 Solana Foundation 的支援。

它推出的 Lucid Agents Commerce SDK 允許開發者在 60 秒內快速搭建能夠自主銷售服務、收取費用的 AI Agent。

這些 Agent 原生支援 x402 支付協議和 ERC-8004 身份標準,可以實現代理與代理之間的自動交易和協作。

Daydreams 專案跨 Solana、Base 和 Starknet 多鏈部署,為開發者提供了一套完整的”構建-部署-變現”工具鏈。

該專案已發幣 (DREAMS),當前市值約$12M(1200 萬美元)。

2. PayAI Network

PayAI Network 作為優質 x402 服務商之一,獲得了 Solana 官推的多次互動。

它是一個 x402 facilitator(支付促進者),在 x402 協議中扮演關鍵的中間層角色。具體來說,當一個 AI 代理需要向另一個 AI 代理付款時,facilitator 負責驗證支付請求的合法性,然後代表應用程式在鏈上執行實際的資金轉移和結算。

這樣一來,AI 代理的開發者無需直接處理複雜的區塊鏈互動,只需透過 PayAI 的 API 即可完成支付,大幅降低了接入門檻。

PayAI 也正在積極推動 x402 與 ERC-8004 的深度整合,提議在每筆 x402 支付完成後,自動將買賣雙方的評價記錄到 ERC-8004 聲譽系統中,從而實現「支付即聲譽積累」的閉環。

該專案已發幣 (PAYAI),當前市值約$7.4M(740 萬美元)。

3. Intelligence Cubed (i³)

i³是 Solana x402 駭客松主賽道的冠軍。

它提出了 IMO(Initial Model Offering) 的概念,允許開發者將 AI 模型代幣化並出售所有權,而投資者則可以根據模型的呼叫頻率獲得分紅,為 AI 模型的商業化提供了一條新路徑。所有支付都透過 x402 完成。

該專案目前未發幣。

x402 和 ERC-8004 的出現,不僅僅是一次技術升級,更是一場關於「誰能為 AI 付錢」的正規化革命。隨著 Coinbase、Cloudflare、以太坊基金會和 Solana 等巨頭的入場,一個全新的、由 AI Agent 驅動的經濟體系正在快速形成。

從專案分布來看,以太坊生態聚焦基礎設施和信任層,Base 生態以 Virtuals Protocol 為核心形成應用層生態,Solana 生態則在硬體創新和實時支付上發力。對於投資者而言,關注那些獲得官方背書、在駭客松中證明了自己、並且在社群中擁有真實熱度的專案,無疑是抓住這波 AI+Crypto 浪潮的最佳路徑。

免責聲明:本頁面資訊可能來自第三方,不代表 Gate 的觀點或意見。頁面顯示的內容僅供參考,不構成任何財務、投資或法律建議。Gate 對資訊的準確性、完整性不作保證,對因使用本資訊而產生的任何損失不承擔責任。虛擬資產投資屬高風險行為,價格波動劇烈,您可能損失全部投資本金。請充分了解相關風險,並根據自身財務狀況和風險承受能力謹慎決策。具體內容詳見聲明

相關文章

Ethereum 網路在 24 小時內產生 270 萬美元費用,超越 Hyperliquid 的 170 萬美元

Gate 新聞訊息,4 月 24 日 — 根據 Artemis 數據,Ethereum 在過去 24 小時內產生了 270 萬美元的網路費用,超越 Hyperliquid 的 170 萬美元。 該數據反映了在該期間內兩個網路之間的相對交易量與費用結構。

GateNews39分鐘前

Ethereum Funding Rate Turns Negative at -0.0015%, Gate Remains Positive at 0.0037%

Gate 新聞訊息,4 月 24 日——根據 Coinglass 數據,主要交易所的以太坊 8 小時平均資金費率已轉為負值,為 -0.0015%。 在主要集中式交易所中,資金費率各不相同:部分大型 CEX 的資金費率為 -0.007% 與 -0.006%,而另一家則錄得 -0.0032%。Gate 的 ETH 資金費率為 0.0037%,仍維持在正值區間。

GateNews41分鐘前

Lido DAO 提議配置 2,500 份質押 ETH 以彌補 Kelp rsETH 短缺

Gate News 消息,4 月 24 日 — Lido Labs 正尋求 DAO 核准,將最多 2,500 份質押以太坊 (stETH),價值約 580 萬美元,投入以協助彌補因上週宣布的 Kelp DAO LayerZero 事件所造成的 rsETH 赤字。 Kelp 事件導致約 $292 million 的損失 a

GateNews1小時前

Bitmine 透過 $320M 最新推送將 ETH 質押提高至持倉的 70%

Gate News 訊息,4 月 24 日——由湯姆·李(Tom Lee)領導的最大以太坊儲備公司 Bitmine,在過去 24 小時內質押了約 $320 百萬美元價值的以太(ether),使其總質押持倉占整體持倉比例超過 70%。 該公司在週四上午將約 75,600 ETH 轉移至大型 CEX 以進行質押,

GateNews2小時前

Hyperliquid 交易者 neoyokio.eth 以 $0.098 的均價將 CHIP 部位下調至 $3.4M

Gate News 訊息,4 月 24 日——根據 Hyperinsight 監控,Hyperliquid 交易者 neoyokio.eth 早些時候將其 3 倍槓桿的 CHIP 多頭部位追加,持倉規模從 $2.2 million 增加到 $3.4 million,平均進場價格為 $0.098。該部位目前虧損約

GateNews4小時前

Ripple 的 RLUSD 獲得 Wanchain 橋接支援,橫跨 XRPL、Ethereum 與 Cardano

Gate News 訊息,4月24日 — Ripple 的 RLUSD 穩定幣在 Wanchain 為該資產新增橋接支援後,已擴大其跨鏈觸及範圍。該整合使 RLUSD 能在 XRP Ledger、Ethereum、Cardano 和 Wanchain 網路之間進行轉移,為使用者建立了多條互通性路線,以管理跨鏈之間的流動性 m

GateNews4小時前
留言
0/400
暫無留言